Digitale Steuersignale der Lichttechnik


Grundlage zu Netzwerken in der Veranstaltungstechnik.
Aufbau von Netzwerken, Topologien und Zugriffsverfahren.

Den Physikalischen Aufbaus eines Netzwerkes kann man als Topologie bezeichnen. Damit wird die Strucktur des Netzwerkes festgelegt und wird so auch oft als Netzwerkachitektur bezeichnet. Jede der drei Grund-Topologien beinhaltet Vor und Nachteile. Jedoch ist es möglich die verschiedenen Topologien auch zu koppeln, so das sich Mischformen entwickeln können.


Stern-Topologie
Uns begegnet das Prinzip der Stern-Topologie erstmals bei der mobilen einfachen Phasenwende-Kettenzugsteuerung. Dort wird jeder einzelne Kettenzug mit der Zuleitung mit der Steuereinrichtung verbunden. In der PC-Welt werden oft einfachen Netzwerke ebenfalls Sternförmig aufgebaut, indem wir die Rechner alle miteinander über ein Hub oder Switch miteinander verbunden werden. Aber auch in der Lichttechnik findet sich die Sternförmige Verdrahtung wieder, wenn man Nodes, Dimmerprozessoren und die ersten Ethernetfähigen Movinglights mit der Lichtstellanlage und evtl. Medienservern verbindet. In der Regel setzt die Lichttechnik dabei auf das aus der Computertechnik weit verbreitete Ethernet auf, mehr dazu jedoch später. Charakteristisch für die Stern-Topologie ist, dass alle Geräte sternförmig an einen Netzwerkknoten angeschlossen sind. Da jedes Gerät über den z.B. Hub direkt mit einem zentralen Server bzw. "Master" verbunden ist, laufen auch alle Informationen über diesen zentralen Server. Die Leistungsfähigkeit einer solchen Topologie hängt damit hauptsächlich von der Anzahl der angeschlossenen Stationen und deren Ausstattung sowie von der Leistungsfähigkeit des Servers ab. Die Vorteile der Stern-Topologie ist die leichte Erweiterung durch direkten Anschluss an den Hub bzw. Switch und der hohen Übertragungsgeschwindigkeit zwischen Server und Endgerät. Auch läßt sich durch die Zentral zusammengeführte Verkabelung und dem zentralen Steuerrechner (Server) gute Sicherungs und Kontrollmaßnahmen durchführen. Besondere Maßnahmen sind dagegen für den Fall einer Havarie des Servers oder der Zentralen Verteilungstelle (Hub, Switch) vorzusehen, da mit Ihrem Ausfall das gesamte System steht. Weiterhin ist die Verkabelung von jedem Gerät zum Knotenpunkt sehr aufwendig, insbesondere, wenn der Hub oder Switch nicht zentral gelegen ist. Bestehende Leitungen können bei Erweiterung des Systems mit weiteren Endgeräten nicht genutzt werden. Betrachtet man sich ein übliches Rig mit entsprechender Anzahl von Movinglights, wobei heute bereits einige Typen als ACN-Ready gelten und mit einem Ethernetanschluss ausgerüstet sind, müßte man mindestens von jedem Movinglight eine Leitung zu einem Hub oder Switch legen, ein ungeheurer Verkabelungsaufwand. Dabei ist die praktikablere Lösung, das einfache durchschleifen von einem Gerät zum anderen mit der Bus-Topologie schon lange Standard und wird es für diese Anwendung auch immer bleiben.


Sternförmige Punkt zu Punkt Verbindung der Datenendgeräte mit der Zentrale mittels HUB


Ring-Topologie
Eine Ringförmige Anwendung ist in der Veranstaltungsbranche nicht einfach wiederzufinden. Zwar werden z.B. Rainbowfarbwechsler von einem zum nächsten Farbwechsler weiterverbunden bis Sie zum Ende hin am Ausgangspunkt der PSU, wieder zurückgeführt werden, jedoch ist dieser Ring keine echte Ringstruktur, da die DMX-Signale (Bus-Struktur) von der Zentrale hier nur weitergeschleift werden. Bei einer echten Ringstrucktur dagegen werden die Daten in einer Richtung vom Vorgänger zu einem Nachfolger übermittelt. Dabei prüft jeder Teilnehmer ob der Inhalt für Ihn bestimmt ist. Ist die Information für den Teilnehmer bestimmt, wird diese bearbeitet, ansonsten erfolgt die einfache Weitergabe des Datenpäckchen. Damit lassen sich auch echtzeitfähige Systeme aufbauen wie z.B. der Interbus, der für die Industrieautomation entwickelt wurde. In der Veranstaltungstechnik kann man den Interbus z.B. bei den Varioliften von Chainmaster finden.
Der Vorteil der Ring-Topologie ist das Fehlen einer Zentralen Vermittlungsstelle wie bei der Sterntopologie nötig ist. Damit sind diese Systeme sehr leicht zu erweitern. Durch das einfache Weiterschleifen von einem Gerät zum nächsten ist der Kabelaufwand sehr gering und daher preiswert. Ein Fehler im Ring ist auch sehr schnell zu lokalisieren. Dieser Ringaufbau mit dem systematischen weitergeben der Information von einem zum nächsten entlang des Kreises, ruft auch den Begriff Token-Ring auf, was das Zugriffsverfahren zur Steuerung des bezeichnet. Da jedes Gerät im Token Ring durch eine Weitergabefunktion eine aktive Rolle spielt, sind für den Ausfall eines Gerätes entsprechende Sicherheitsvorkehrungen zu treffen, da ansonsten beim Ausfall eine Gerätes das gesamte System zum erliegen kommt was ein erhöhtes Ausfallrisico der Gesammtanlage darstellt. Auch die Übertragungsdauer ist bei sehr vielen Geräten sehr lang, da die Informationen immer nur in einer Richtung von einem zum nächsten Gerät erfolgt. Dagegen kann bei einer Ringstrucktur eine Adressierung der Geräte automatisch erfolgen, da ein Gerät nach dem nächsten einfach durchzuzählen ist. In der Praxis wird die Ringstrucktur auch sternförmig verkabelt. Dabei wird die Leitung zum nachfolgenden Gerät zu einem zentralen Punkt zurückgeführt, um dann von dort die Verbindung zum Nachfolger zu schaffen. Dies hat den Vorteil, das man von dem zentralen Sammelpunkt aus bei Bedarf sprich Störung, dass System lahmlegende Gerät einfach überbrücken kann.

Interbus als typischer Vertreter der Ringstruktur. Dadurch, dass die den Kreis schließende Leitung durch das Hinführende Kabel an alle Teilnehmer vorbei zurückgeführt werden kann, erhält man dann den täuschenden Eindruck einer Linienstrucktur.


Funktionsweise eines Ringverteilers


Bus-Topologie
Bei der Bus-Topologie sind alle Geräte an einem Kabel angeschlossen. Dieser Kabelstrang, von dem die Teilnehmer sozusagen abgezweigt werden, nennt man Bus. Der Bus kann von allen Teilnehmern genutzt werden, wobei jedes Gerät mit jedem kommunizieren kann. Eine Zentraler Server zur Steuerung ist nicht notwendig. Diese Gleichberechtigung der Rechner im Netzwerk nennt man auch Peer to Peer Networking, also gleichrangiges Arbeiten im Netz. Im Gegensatz zur Ring-Topologie können nun die Informationen in jede Richtung laufen und das Zielgerät auf kürzesten Weg erreichen. Jedoch wird hierbei auch deutlich, das im Falle, dass ein weiteres Gerät ebenfalls auf der Leitung senden will, dies zu einer Kollision führt. Das Bedeutet, wenn zwei Geräte gleichzeitig senden, überlagern sich die Signale und werden unbrauchbar. Dies Verlangsamt den Informationsfluss in einer Bus-Topologie um so mehr, je mehr Geräte vorhanden sind und je höher das Übertragungsaufkommen ist. Denn bei jeder Kollision muss die Kommunikation abgebrochen werden. Die Geräte wiederholen nach einem bestimmten Schema den Kommunikationsaufbau. So entstehen bei höherer Netzauslastung längere Wartezeiten. Folglich eignet sich die Bus-Topologie vor allem für Netzwerke mit wenig Teilnehmern. Dabei ist die preiswerte Vernetzung der Teilnehmer vorteilhaft, wie auch die einfache Erweiterung des Netzes, wo zur Erweiterung benötigte Kabelaufwand sehr gering ist. Auch weist das System eine hohe Verfügbarkeit auf, da der Ausfall eines Gerätes nicht die Arbeit der anderen gleichberechtigten Geräte beeinflusst. Dagegen steht aber die rapide Verschlechterung der Performance, wenn viele Geräte und viel Netzaufkommen zusammentreffen und damit zusätzlich auch noch die Kollisionen zunehmen und damit weitere Wartezeiten entstehen. Durch die Möglichkeit der Kollisionen muss auch der Ablauf bei Eintreten einer Kollision genau festgelegt sein. Deshalb wird bei der Bus-Topologie ein Zugriffsverfahren mit der Abkürzung CSMA/CD (Carrier Sense Multiple Access with Collision Detection - Übertragungsweg Beobachtung bei einem Vielfachzugriff mit Kollisionserkennung) angewendet. Durch die Verzögerungen ist so ein Abstand zwischen zwei Datenpaketen immer unterschiedlich. So können echtzeitfähige Systeme, die in der Bühnentechnik zur Aufrechterhaltung von sicherheitsrelevanten Funktionen notwendig sind, nur schwerlich realisiert werden. Weiterhin ist es sehr schwer in einem Bus mit vielen angeschlossenen Teilnehmer bei Kabelproblemen diese zu lokalisieren. Auch die Fehler auf einem Bus können den Ausfall des Busses und damit der gesamten Übertragung der Informationen zur Folge haben. Betrachten wir nun in der Veranstaltungstechnik weitere Ethernet-Basierende Netzwerke, so werden wir erkennen das auch Busstrukturen zu finden sind. Die Erkenntnis die daraus folgt, ist das z.B. die Ethernetfähigkeit der Geräte noch keinerlei Aussage zuläßt welche Busstruktur der Lichtanlage oder Bühnesteuerung zu Grunde liegt. Ein twisted-Pair Ethernet kann nämlich sowohl in Ring-, Stern- oder Bus-Topologie ausgeführt sein.


Gleichberechtigung in der Bus-Architektur. Je mehr verknüpft sind, um so geringer wird der Datendurchsatz.

Baumstruktur
Größere Produktionsbetriebe mit mehreren Produktionsräumen können den Anspruch hegen, das alle Daten überall verfügbar sind um Sie je nach aktueller Situation von verschiedensten Stellen aus eine sinnvolle Kommunikation der einzelnen Geräte miteinander zu erlauben. Dabei kann es durchaus vorkommen, das nicht nur Räume und Etagen überwunden werden müssen, sondern auch Verbindungen zu verschieden Häusern aufgebaut werden muss. Auch möchte man die vorhandene Verkabelung nutzen um verschiedenste Medien und Protokolle auf der selben Leitung zu übertragen. Soweit zur Anforderung, die jedoch gleich zwei Themenbereiche aufgreift. Wenden wir uns nun erst einmal der Baum-Strucktur- und erst später der zweiten Anforderung nach LAN-Schnittstellen zu. Um größere Entfernungen zwischen Stationen und damit verbundene Busleitung zu vermeiden, kann der Bus zu einer Baumstruktur erweitert werden. Dabei verästeln sich einzelne Busse ausgehend von einem übergeordneten Bus der wiederum von einem Übergeordneten Bus abhängen kann. Diese Verbindung erfolgt über Koppelelemente wie etwa ein Switch oder Hub, können aber auch durch Bridges oder Gateways die anschließend erläutert werden verkoppelt werden. Diese Verästelung ist aber nicht nur auf Bussysteme beschrängt, sondern kann auch bei anderen Topologien angewendet werden, so das wir den Rückschluss zum einleitenden Satz herstellen können: Mischformen sind möglich. Mehr noch, Sie sind sinnvoll. Betrachtet man sich eine Lichtanlage, so ist es praktisch mit einer Busstrucktur die Leitungen von Movinglights zu Movinglights zu verlegen. Dabei ist auch das nachträgliche Erweitern um zwei weiteren Movinglights kein Problem. Die Verknüpfung von z.B. Weißlich-, Effektlicht,- und Havarie-Pult mit einem Medienserver Dimmerschrank erfolgen sinnigerweise Sternförmig. Bereits hier können je nach Komplexibilität der Anlage die Sternstruktur zur Baumstruktur erweitert worden sein. Die Anbindung der Busstruktur zur Sternstruktur kann dann z.B. über ein Node erfolgen, der im praktischen Beispiel ein in der Sternarchitektur angesiedeltes Ethernetprotokoll auf das Busprotokoll RDM umwandelt.

Erweiterung der Bus-Topologie zu einer Baumstrucktur


Praktischer Aufbau eines Netzwerkes. Besonderheit hierbei ist, dass der NetzwerkProzessor (NDP) der Firma MA in verschiedenen Modi arbeiten kann. Würde das System mit dem Artistik-Licence Proktokoll Art-Net arbeiten, ist der NDP als reiner Protokollumwandler zu verstehen. Er wandelt die DMX-Werte die im Artnet Protokoll eingebettet sind, und dort über eine Stern-Topologie übertragen werden, in das Bussignal RS 485 für DMX512 Übertragung um. Damit wäre der NDP ein Gateway (Einfahrt), das unterschiedliche Systemachitekturen mit unterschiedlichen Protokollen verbinden kann. In der Veranstaltungsbranche hat sich der Begriff Node ebenfalls etabliert. Der NDP kann aber auch bei Einsatz des MA-Eignen Protokoll MA-Net als Erweiterung des Lichtstellpultes arbeiten und berechnet die Überblendungen der von Ihm ausgegebenen DMX-Linien. So können mehrere NSPs parallel rechnen wodurch keine Verzögerung von ersten Kanal zum letzten Kanal mehr zu erkennen ist, wie es bei Systemen, die über einen einzelen Prozessor alle Berechnungen nacheinander durchführen müssen, erkennbar ist. Weil unsere Augen keine Verzögerung bei höchster Kanalanzahl und Tätigkeit durch dezentrale parallele Verarbeitung nicht mehr erkennen können, spricht hier gerne von Echtzeitverhalten, was aber mit einem Echtzeit-Kernel einer Bühnensteuerung und den Konsequenzen bei Überschreiten des Zeitfensters, nicht zu vergleichen ist.


Zugriffsverfahren
Wenn eine zentrale Station einzelne Geräte auffordert ihre Daten zu übertragen, dann ist die Belegung der Verbindungsleitung Zentral gesteuert. Den Sendeaufruf von der Zentrale nacheinander an die einzelnen Station, Daten zu übertragen, nennt man sequentielles Polling. Dagegen nennt man Hub-Polling, wenn der Sendeaufruf von einer Station zur nächsten weitergeleitet wird. Allgemein ist beim Polling, dass eine Zentrale den Zugriff steuert und somit keine Kollisionen auf der Datenleitungen auftreten.
Dem Zentralen verfahren steht das Dezentrale Verfahren, bei dem mehrere Stationen gleichberechtigt sind. Um Kollisionen zu verhindern sind bereits unter der Thematik Topologie die Begriffe Token und CSMA/CD gefallen. Beide System haben sich als Weltweiten Standard etabliert und werden hier exemplarisch behandelt. Daneben sind natürlich auch andere Zugriffsverfahren z.B. für Ringstrukturen das Contention-Ring, Register-Insertion Ring oder Slotted Ring Verfahren und bei den Busstrukturen z.B. Token-Bus oder Reservierungsverfahren wie BRAM, MSAP oder Bit-Map-Methode. Aber auch hier gilt eine grundsätzliche Unterscheidung in eine deterministische Zugriffsweise, bei dem der Zugriff eindeutig geregelt ist über eine Berechtigung zur Übertragung von Daten (Token access) und einer stochastischen Zugriffsweise (random access), bei der alle Teilnehmer zu jeder Zeit versuchen können die gemeinsame Datenleitung zu nutzen.

CSMA/CD-Verfahren
Das CSMA/CD Verfahren findet meist in der Bus-Topologie mit einer Ethernet-Verbindung Anwendung. Will ein Gerät eine Sendung aufgeben, so muss Sie zunächst die Leitung abhören, ob die Leitung für die Übertragung frei ist, oder ob bereits eine andere Station sendet. Das Abhören nennt man "Carrier Sense", also den Träger abhören. Ist er besetzt, so versteht es sich von selbst, das man nicht senden kann und wartet und hört weiter den Träger ab, bis man keinen Trafik mehr auf der Leitung feststellt. Ist die Leitung frei, kann gesendet werden. Dabei wird die Zieladresse und die eigne Absenderadresse mitgesendet, so das jeder Teilnehmer im Netz erkennen kann ob die Daten für an Sie gerichtet ist oder anderweitig von Relevanz ist. Haben aber zwei Stationen gewartet bis der Trafik auf der Leitung verstummte, dann versuchen beide Stationen gleichzeitig Ihre Sendung zu starten (Multiple Access) und es kommt zu einer gleichzeitigen Sendung von Datensignalen was eine Kollision darstellt. Um festzustellen das eine Kollision vorliegt, müssen die Stationen auch während der Übertragung die Leitung abhören (Collision Detection). Stellt man dabei eine Kollision fest, wird die Sendung abgebrochen und ein Signal "Blockiert" (Jamming-Signal) gesendet. Nun halten beide Stationen inne, um nach einer zufälligen Wartezeit es erneut zu probieren. Durch die unterschiedlichen Wartezeiten ist der zweite Versuch meist von Erfolg gekrönt. Anhand diesem Prozedere wird aber auch deutlich dass bei hoher Netzauslastung und großen Datenübertragungsraten die Kollisionen immer stärker zunehmen und es dann zu einer erheblichen Verschlechterung der Performance kommt.

CSMA/CD-Verfahren, hier wurde die Adresse eines Teilnehmers aufgerufen. Bestimmte Adressen sind reserviert, um z.B. an alle Teilnehmer gleichzeitig zu senden. Das Versenden von Daten ann alle Teilnehmer des Netzsegmentes nennt man "Bradcast".


Ablauf beim CSMA/CD-Verfahren

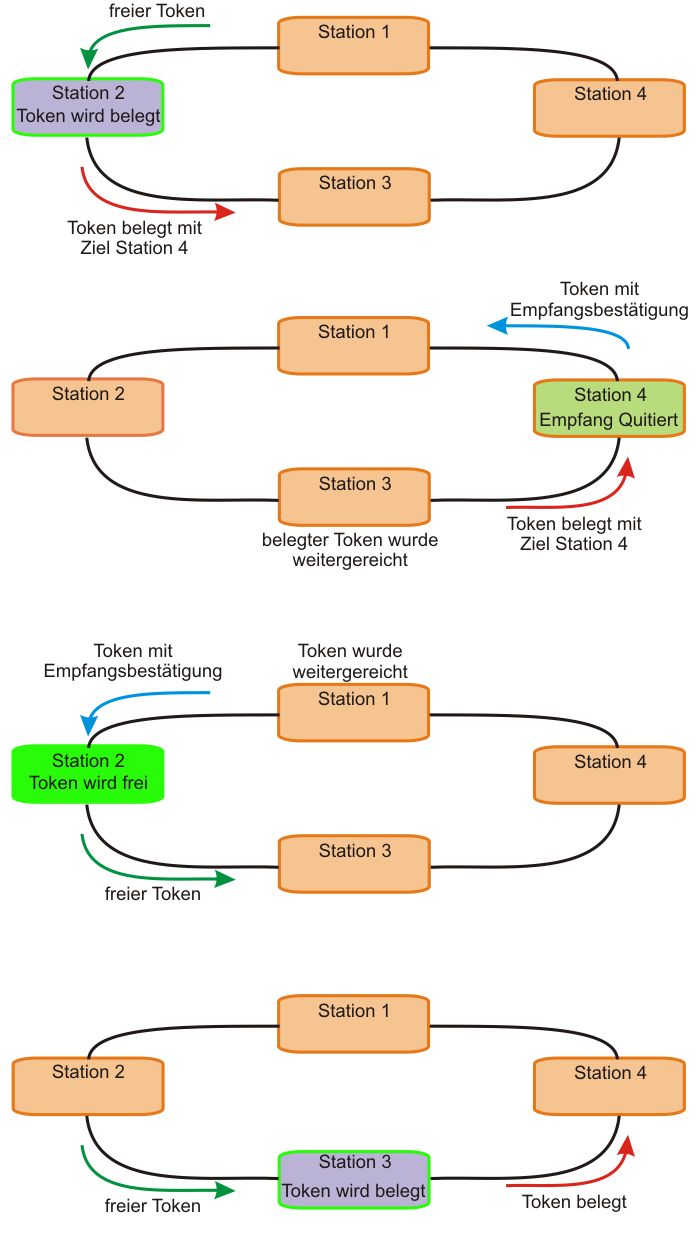
Token-Passing-Verfahren
Hier hat man es so ähnlich geregelt wie beim Staffellauf. Nur die Station mit dem Staffelstab darf rennen. Im Netzwerk ist der Staffelstab ein bestimmtes Bitmuster. Nur die Station mit dieses Bitmuster (Token) darf die Leitung zum senden nutzen. Wenn die Sendeberechtigte Station dann Ihre Daten zur nächsten Station versendet, fügt Sie dieses Token dem Datenpaket zu, sowie die eigne und die Zieladresse. Jede Folgestation überprüft beim Empfang, ob Sie die Zieladresse der Daten ist und damit der berechtigte Empfänger des Datenpaketes oder nicht. Ist diese Station gerade nicht der gewünschte Empfänger, dann wird das "belegte" Token zur nächsten Station weitergereicht. Die Zielstation dagegen fügt dann dem Token eine Bestätigung hinzu, so das der Absender, wenn das Token im Ring wieder zur Quelle zurückgekehrt ist, das die Nachricht empfangen wurde. Erst jetzt wird das Token als "frei" gekennzeichnet und der nächsten Station mit Sendeerlaubnis weitergegeben. So sind Kollisionen auf der Leitung ausgeschlossen. Natürlich kann das Verfahren noch optimiert werden, indem z.B. wenn ein Token mit daten Belegt gekennzeichnet ist und abgesendet wurde die gleiche absendende Station ein weiteres "freies" Token generiert und danach absetzt. Somit kann mit der Early-Token-Release Methode der Datendurchsatz erheblich gesteigert werden.

Token-Pasing Verfahren



 


Weitere Grundlagenartikel und intressante Produkttests finden Sie in den Fachzeitschriften der Production Partner.

Vielen Dank für Ihr Intresse
Copyright Herbert Bernstädt
Diese Seite war erstemals im Web: 06.01.2008 und zuletzt geändert am 06.01.2008

Ist auf der rechten Seite keine Navigationsleiste zu erkennen, können Sie mit
Startseite die Ausgangsseite und damit weitere Themen dieser Page erreichen.

 

1, 5, 8, 25, 70, 113, 116, 217, 512, 711, 801, 19250, 56925, 56926, 56927, 56930, 16 Bit, 192.168.x.x, 256, 2-D, 3D, 2D, 3-D, A, Adresse, AK, AK3, AK4, AK5, AK6, Amplitude, Anforderungsklasse, Anforderungsklassen, Anlagen, Anschlagsmittel, Antriebe, ASM, Asynchron, Aufhängungen, Ausführung, AutoCAD, Band, Bandzug, Bandzug, Bandzüge, Batalpha, Bedienphilosophie, Beleuchtung, Beleuchtungs-, Beleuchtungsanlagen, Bernstädt, Betriebssystem, BGV, BGV C1, Bit, Bremsen, Bruchkraft, Bühne, Bus, Bytes, C, C1, CAD, CAN, Cannon, Class, CM, CUE, Cues, Datenkompression, Datenrate, Dehnungsmeßstreifen, Dez, Diagnose, Dimmer, Dimmersteuerung, DIN, diversitär, DMX, doppelte, Dos, Ebene, echtzeitfähig, EN 954, Equipment, Ergonomie, Ethernet, Fangseile, Farb, Fine, Fokussierung, fotorealistisch, Funktionen, Gefahrenpotential, geführte, Generator, Getriebe, Gleichlauftolleranz, Gobo, GrandMA, Gruppe, Gruppenfahrt, GUV, Hebezeug, High, Host, Impuls, integartion, Inter, IP, Kabellänge, Kamera, Kategorie, kBaud, Kennlinien, Kette, Kettensack, Kettenzug, Kettenzüge, Kontaktkleben, KTZ, Lampen, LAN, Last, Lasterfassung, Lastfall, Leitungsabschluß, Level, Licht, Light, Load, Low, MA, Matrix, Meßtechnik, Modell, Modus, MSD, MSR, Neutrix, Norm, Normen, Normentwurf, Not-Aus, Notaus, Pan, Ping, pläne, Presets, Produktionsstätten, Profi, Programm, Punktzug, Punktzüge, rechnergestützt, Redundant, Regeln, Relais, Rendern, Risiko, Routing, safty, Saftys, Schaltabbrand, Schneckengetriebe, Schütz, Schützsteuerung, Selbsthemmend, Selbsthemmende, Selbsthemmendes, Show, Showablauf, Showdesigner, sicherheitsrelevant, Sicherungsseile, SIL, Sozialgesetzbuch, SP, SP 25.1/2-3, Star, Steuerung, Störfalltolleranz, Streckenlast, Switchcraft, Synchron, System, Systeme, TCP, TCP/IP, technik, Tilt, Totmannschaltung, Trigger, Überblendungen, Übertragung, überwachen, Unfall, Unfallversicherer, Universe, USIIT, UVV, VBG 70, VBG, VDE, Veranstaltungsstätten, Verlinde, Versicherer, Video, Weggeber, Wert, Whysiwhig, Windows, XLR, zwangsgeführt, Zykluszeit, Herbert